Preguntas más frecuentes
Crear un activo fijo.
Últimas actualizaciones hace 7 años
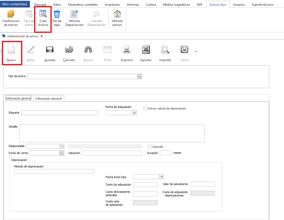
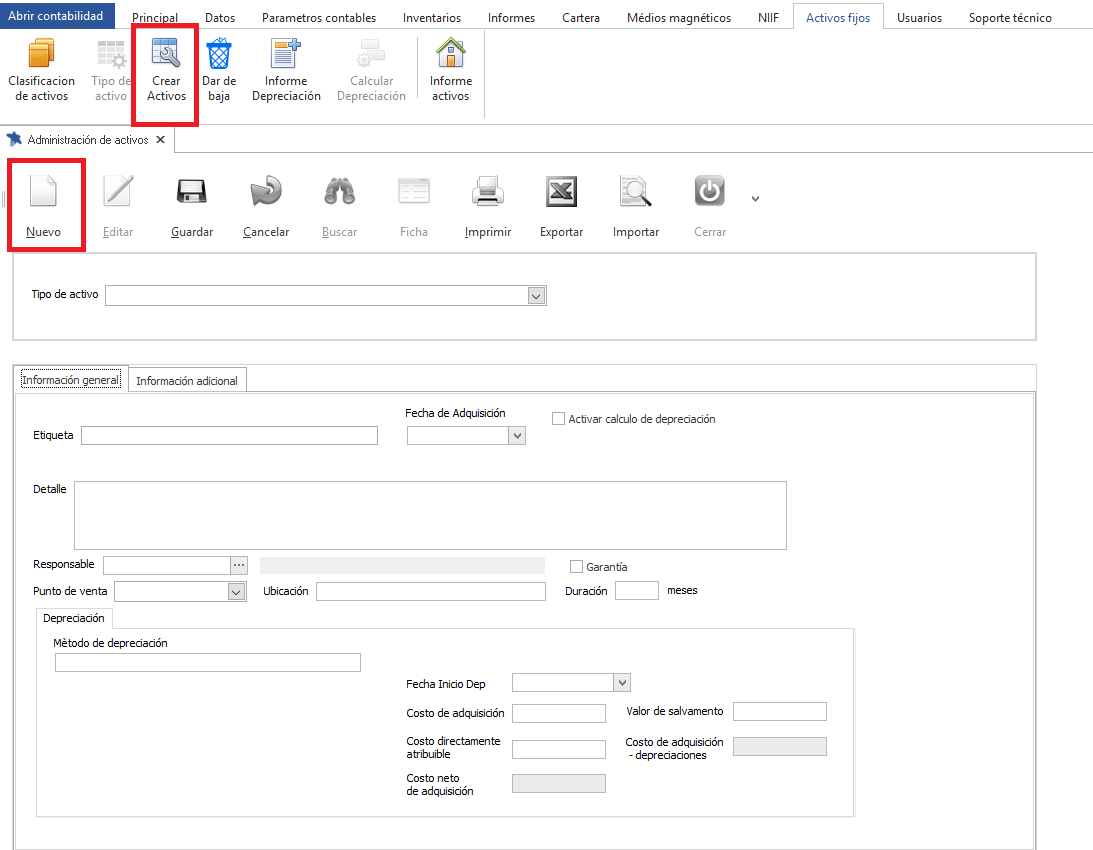
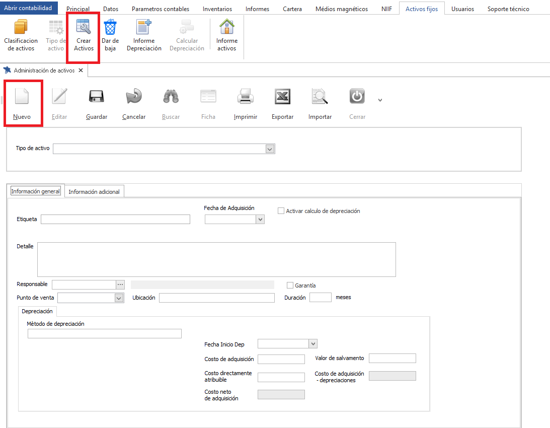
Ingresamos en la opción Activos fijos --> Crear Activos.

Allí le damos en nuevo y llenamos los datos correspondientes y al final guardamos.
Antes de eso debemos crear los tipos de activos.

Allí le damos en nuevo y llenamos los datos correspondientes y al final guardamos.
Antes de eso debemos crear los tipos de activos.